本教程使用的版本:12.55
一、 脚本录制 (VUGen)
1. 初始化与新建脚本
首先打开 LoadRunner,选择 Virtual User Generator (VUGen)。在首页点击“新建解决方案”或直接创建新脚本。
创建新脚本时,通常选择 Web - HTTP/HTML 协议。
2. 配置录制环境
点击录制按钮,在配置窗口中,应用程序(Application)选择对应的浏览器,并在 URL 地址栏输入被测网站的地址。
3. 执行业务录制
点击开始录制后,在浏览器中按照预定的业务流程进行操作。
4. 插入事务
为了精确衡量关键业务(如登录)的性能,需要在操作前后插入事务 (Transaction)。
- 开始事务:以登录功能为例,在点击登录前点击“插入事务”并命名为
login。 - 结束事务:成功登录后,点击“结束事务”并确认
login事务结束。
5. 结束录制与生成代码
完成操作后停止录制,系统会自动生成脚本代码和录制报告。后续的性能优化和参数化工作将在生成的代码基础上进行。
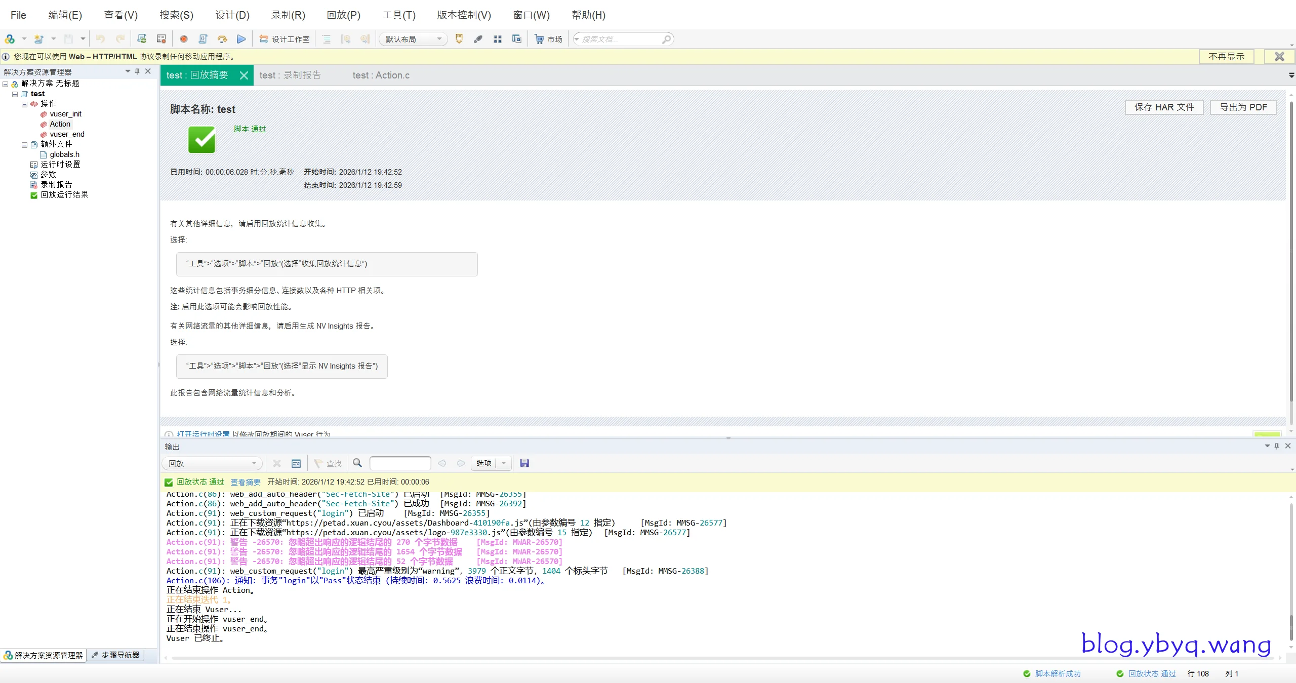
6. 录制回放校验
在正式压测前,点击“回放 (Replay)”确保脚本在单用户环境下能正常跑通。
回放成功意味着脚本逻辑基本正确。
二、 场景创建 (Controller)
1. 创建压测场景
在 VUGen 工具栏中点击 工具 -> 创建场景,将脚本导入 Controller。
设置场景名称并点击确定,即可完成初始化。
三、 场景设计与负载配置
本文以并发测试中的一个场景举例
根据压测目标(如 TS-2-1.1 用例)配置具体的负载参数。
1. 设置启动虚拟用户 (Ramp-up)
配置启动的 Vuser 总数以及启动频率(如每隔一定时间增加固定用户),模拟压力平稳上升的过程。
2. 设置持续时间 (Duration)
设置系统在峰值压力下的持续运行时间,以便观察系统的稳定性和资源消耗情况。
3. 设置停止虚拟用户 (Ramp-down)
配置测试结束时用户的退出方式,建议采用分批退出的方式。
四、 场景运行
切换到“运行”选项卡,点击开始执行场景。
测试完成后,Controller 将汇总所有实时监控数据。
五、 结果分析 (Analysis)
1. 启动分析引擎
点击 结果 -> 分析结果,系统将启动 Analysis 组件对收集到的原始数据进行整理。
2. 查看性能报告
在分析报告中,重点关注摘要报告(Summary Report)中的事务响应时间、吞吐量(Throughput)和每秒点击率(Hits per Second)等核心指标。






















